Настроить соответствия прививочных кабинетов и OID структурных подразделений МО

Материал из ИбисоПедии
Перейти к: навигация, поиск

Для настройки соответствия прививочных кабинетов и OID структурных подразделений МО в Системе необходимо совершить следующие действия:

1) Осуществить вход в МИС (далее - Система) под пользователем с правами АРМ "Администратор";

2) В основном окне работы с Системой нажать на кнопку Администратор;

3) В открывшемся окне формы Справочники перейти на вкладку База данных и нажать на кнопку Соответствия (Рисунок 1).

Рисунок 1. Открытие окна настройки соответствия прививочных кабинетов и OID структурных подразделений МО

4) В открывшейся вкладке Соответствие справочников со сторонними системами найти справочник Отделения и кабинеты - Кабинеты и открыть его, дважды щелкнув мышью по нему, либо нажав на кнопку Редактировать (Рисунок 2).

Рисунок 2. Открытие справочника Отделения и кабинеты - Кабинеты

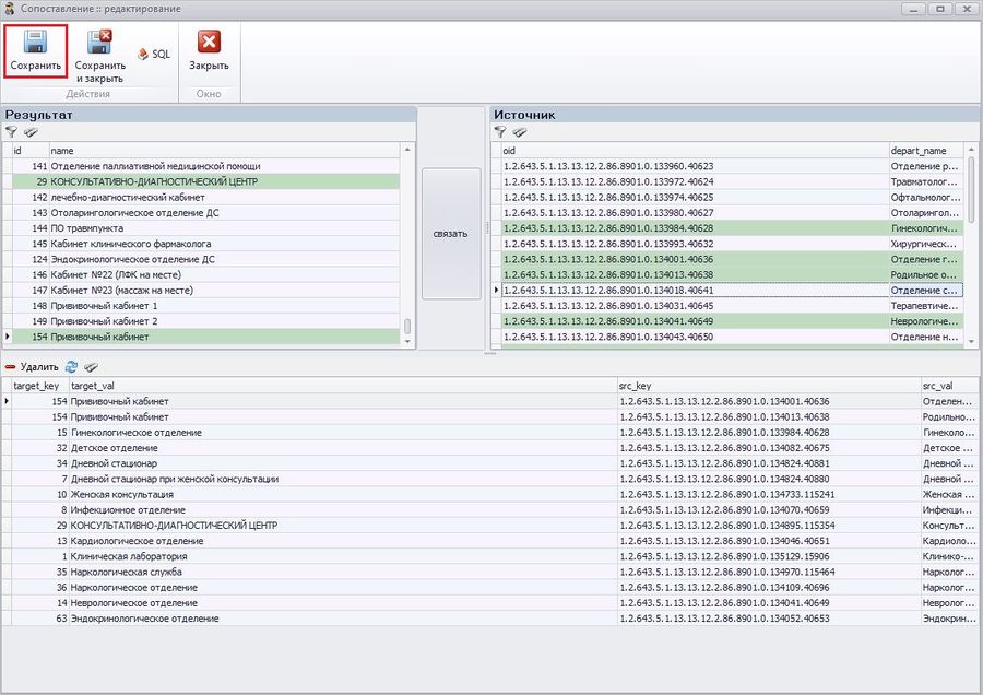
5) В открывшемся окне Сопоставление :: редактирование необходимо сначала в списке Результат выбрать требуемый кабинет (в нашем случае, прививочный кабинет), далее в списке Источник выбрать OID кабинета, содержащего нужный OID структурного подразделения МО (далее - OID структурного подразделения МО), и нажать на кнопку Связать (Рисунок 3).

Рисунок 3. Описание процесса сопоставления

В результате осуществится сопоставление прививочного кабинета с OID структурного подразделения МО. При этом сопоставленные значения промаркируются зеленым цветом и их сопоставление добавится в таблицу соответствия (Рисунок 4).

ВАЖНО!!! Пользователь имеет право одному OID структурного подразделения МО присвоить несколько кабинетов, но при этом не может нескольким OID структурных подразделений МО присвоить несколько кабинетов.

Рисунок 4. Отображение сопоставленного кабинета с OID структурного подразделения МО

6) Нажать на кнопку Сохранить (Рисунок 5).

Рисунок 5. Сохранение сопоставлений

В итоге в Системе сохранится соответствие выбранного кабинета и OID структурных подразделений МО.